(转载)从MySQL InnoDB 物理文件格式深入理解索引
声明: 本文转载自 neoremind.com
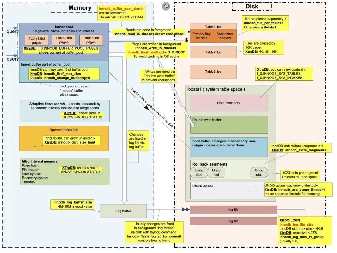
InnoDB物理文件的基本结构
InnoDB的物理文件有很多种,包括:
- 系统表空间(system tablespace)。文件以 ibdata1、ibdata2 等命名,包括元数据数据字典(表、列、索引等)、double write buffer、插入缓冲索引页(change buffer)、系统事务信息(sys_trx)、默认包含 undo 回滚段(rollback segment)。
- 用户表空间。innodb_file_per_table=true 时,一个表对应一个独立的文件,文件以 db_name/table_name.ibd 命名。行存储在这类文件。另外还有 5.7 之后引入 General Tablespace,可以将多个表放到同一个文件里面。
- redo log。文件以 ib_logfile0、ib_logfile1 命名,滚动写入。主要满足ACID特性中的 Durablity 特性,保证数据的可靠性,同时把随机写变为内存写加文件顺序写,提高了MySQL的写吞吐。
- 另外还可能存在临时表空间文件、undo 独立表空间等。
MySQL一次IO的最小单位是页(page),也可以理解为一次原子操作都是以 page 为单位的,默认大小16k。刚刚列出的所有物理文件结构上都是以 Page 构成的,只是 page 内部的结构不同。

每个page包括最前面的 38 个字节的 FilHeader,和结尾的 8 个字节的 FilTrailer 组成。

文章中类似风格的图片引用自JCole的博客
表空间的格式
除了 redo log 以外,刚刚提到的表空间,包括系统表空间、用户表空间、undo 独立表空间、临时表空间,他们的格式都是一样的,只是里面的 page 各有不同。本文主要介绍独立用户表空间的结构,进而深入解析索引。
表空间(tablespace)有一个 32 位的 spaceid,用户表空间物理上是由 page 连续构成的,每个 page 的序号是一个 32 位的 uint,page 0 位于文件物理偏移量 0 处,page 1 位于 16384 偏移量处。由此推出 InnoDB 单表最大 2^32 * 16k = 64T。
表的所有行数据都存在页类型为 INDEX 的索引页(page)上,为了管理表空间,还需要很多其他的辅助页,例如文件管理页 FSP_HDR/XDES、插入缓冲 IBUF_BITMAP 页、INODE 页等。
2009年,INNOBASE 分享了关于 InnoDB 的物理结构,里面一张广为流传的图如下。
segment 和 extent 是 InnoDB 内部用于分配管理页的逻辑结构,用于分配与回收页,对于写入数据的性能至关重要。
但这张图有所局限性,可能会产生误解:
- 图中是系统表空间,因此存在 rollback segment,独立表空间则没有。
- leaf node segment 实际是 InnoDB 的 inode 概念,一个 segment 可能包含最多32个碎片 page、0 个extent(用于小表优化),或者是非常多的 extent,我猜测作者图中画了 4 个 extent 是在描述表超过 32MB 大小的时候一次申请 4 个 extent。
- 一个 extent 在默认 16k 的 page 大小下,由 64 个 page 组成,page 大小由 UNIV_PAGE_SIZE 定义,所以 extent 不一定由 64 个 page 组成。
如果你觉得这几点不明白,那么坚持往下读。
文件管理页
文件管理页的页类型是 FSP_HDR 和 XDES(extent descriptor),用于分配、管理 extent 和 page。
默认一个 extent(1MB大小)管理 64 个物理连续的 page(16k),extent 是 InnoDB 高效分配扩容 page 的机制。如果 page 更小(例如8k,4k),则仍然要保证 extent 最小 1M ,page 数就会相应变多;如果 page 变大(例如32k),则仍然是 64 个 page。
FSP_HDR/XDES 页在表空间中的位置和内部结构如下。
FSP_HDR 页都是 page 0,XDES 页一般出现在 page 16384, 32768 等固定的位置。一个 FSP_HDR 或者 XDES 页大小同样是 16K,容量限制所能管理的 extent 必定是有限的,一般情况下,每个 extent 都有一个占 40字节的 XDES entry 描述维护,因此 1个 FSP_HDR 页最多管理 256个 extent(也就是 256M,16384个 page)。那么随着表空间文件越来越大,就需要更多的 XDES 页。
XDES entry 存储所管理的 extent 状态:
- FREE(空)
- FREE_FRAG(至少一个被占用)
- FULL_FRAG(满)
- 归某个 segment 管理的信息
XDES entry 还存储了每个 extent 内部 page 是否 free(有空间)信息(用 bitmap 表示)。XDES entry 组成了一个双向链表,同一种 extent 状态的首尾连在一起,便于管理。
FSP_HDR 和 XDES 的唯一区别:FSP Header 只有在 page 0 FSP_HDR 中有值。

而 FSP Header 里面最重要的信息就是四个链表头尾数据( FLST_BASE_NODE 结构,FLST 意思是 first and last),FLST_BASE_NODE如下。
- 当一个 Extent 中所有 page 都未被使用时,挂在 FSP_FREE list base node上,可以用于随后的分配;
- 有一部分 page 被写入的 extent,挂在 FREE_FRAG list base node 上;
- 全满的 extent,挂在 FULL_FRAG list base node 上;
- 归属于某个 segment 时候挂在 FSEG list base node上。
当 InnoDB 写入数据的时候,会从这些链表上分配或者回收 extent 和 page,这些 extent 也都是在这几个链表上移动的。
INODE 页
一般而言,INODE 一定会出现在文件的 page 2 上,如果管理的索引过多,才会分配更多的 INODE 页。夹在 page 2 INODE 页和 page 0 FSP_HDR 中间,IBUF_BITMAP 页暂不展开。
INODE页结构如下。
segment 是表空间管理的逻辑单位。INODE 页就是用于管理 segment 的,每个 Inode entry 负责一个segment。
下面会讲到,MySQL 的数据是按照 B+ tree 聚簇索引(clustered index)组织数据的,每个 B+ tree 使用两个 segment 来管理 page,分别是 leaf node segment(叶子节点segment)和 non-leaf node segment(非叶子节点segment)。这两个 segment 的 Inode entry 地址记录在 B+ tree 的 root page 中 FSEG_HEADER 里面,而 root page 又被分配在 non-leaf segment 第一个碎片页上(fragment array)。
一个 segment 由:
- 32个碎片页(fragment array)
- FSEG_FREE
- FSEG_NOT_FULL
- FSEG_FULL
组成,这些信息记录在 Inode entry 里,可以简单理解为 Inode 就是 segment 元信息的载体。
FREE、NOT_FULL、FULL 三个 FLST_BASE_NODE 对象和 FSP_HDR/XDES 页里面的 FSP_FREE、FREE_FRAG、FULL_FRAG、FSEG 概念类似。这些链表被 InnoDB 使用,用于高效的管理页分配和回收。
至于碎片页上(fragment array),用于优化小表空间分配,先从全局的碎片分配 Page,当 fragment array 填满(32个槽位)时,之后每次分配一个完整的 Extent,如果表大于32MB,则一次分配 4个 extent。
因此可以回答 INNOBASE 图里面的 segment 概念了,只不过 segment 可能包含0或者多个(非常多的)extent。
把segment、extent、page概念串联起来
如下图所示。对照JCole博客的图可以更好的理解。
INDEX 数据索引页
B+树聚簇索引
索引(index)用于快速定位数据,对于 InnoDB 来说,主键和非主键都是索引,一切数据都存储在 INDEX 索引页中,索引即数据,数据即索引。
试想下,加速查询的方法很多,可以是:
- 哈希索引(hash),点查性能很好,需要解决冲突,区间查询也不友好。MySQL 只有自适应的哈希索引,数据组织的索引不会采用哈希索引。
- 有序数组(sorted array),更新麻烦,只适用于静态存储引擎。
- 二叉查找树(binary search tree),查询复杂度是 O(logN),为了保持这棵树是平衡二叉树,更新的时间复杂度也是 O(logN)。
下图展示了各个存储介质的访问时延,从内存 100ns,到 NVME SSD 16us,到机械磁盘 3-10ms,二叉查找树最大的问题就在于随机IO,所以在机械盘时代,解决的思路就是减少随机 IO,自然而然想到的就是增加树的高度。因此 InnoDB 采用 N 叉平衡树组织索引和数据。
N叉数 减少树的高度和随机IO次数,例如当 N=1200,树的高度可以控制在4层,管理 1200^3=17亿行。一般根节点在内存,所以最多3次磁盘 IO。不仅减少了随机 IO 次数还保证了查询的稳定性,所以说这种数据结构是一种 scales nicely 的解决方案。
新模型 一些新的存储数据结构采用LSM-tree、跳表skiplist等不在本文讨论范围内。
既然多叉树可以满足查询性能,下面再来看索引和数据是否有必要放在一起呢?索引的组织形式可以是聚簇(clustered)和非聚簇(unclustered)的。
clustered index 将数据按照索引的顺序存储。通常来讲,索引和数据在一起,找到了索引也就找到了数据(但不一定强求)。
unclustered index 则将数据与索引分开结构,索引指向了具体的记录。索引相近的记录,在物理文件上相距可能很远。
一张 MySQL 表只有一个聚簇索引,聚簇索引可以看做主键,如果建表没有指定主键默认采用第一个 NOT NULL UNIQUE INDEX 当主键,否则默认 6字节的 ROW ID 做主键。总之 InnoDB 必须有一个 primary key。聚簇索引通常就是 B+树(B+ tree)结构,如下图所示。
使用B+树聚簇索引(B+ tree clustered index)的好处在于:
- 数据和索引顺序一致,充分利用磁盘顺序 IO 性能普遍高于随机 IO 的特性。
- 对于局部性查询也会大有裨益。
- 采用 B+树,叶子节点(leaf node)存储数据,非叶子节点(non-leaf node)只是索引,这样非叶子节点就会足够的小,因此数据很“热”,便于更好的缓存。
- 对于覆盖索引,可以直接利用叶子节点的主键值。
二级索引,就可以理解为非聚簇索引,也是一颗 B+树,只不过这棵树的叶子节点是指向聚簇索引主键的,可以看做“行指针”,因此查询的时候需要 “回表”。
另外一些数据库采用堆表(heap)的方式组织数据和索引。
假设存在一张表,没有任何索引,B+树 有三层,按照自增主键插入,可以用 alibaba/innodb-java-reader 工具生成 innodb file LSN heatmap,即 page的热力图,按照 page 被更新的 LSN(Logical Sequence Number)由小到大,由蓝变红,如下图所示。
可以看出 level2 的 root page 总是红色的,因为插入会频繁访问 root page,叶子节点由蓝变红,符合自增主键顺序写入的特性,这也间接证明了自增主键的优势,充分利用利用顺序IO,避免 B+树 频繁分裂合并。灰色圈出来的两个 page 是 level=1 的非叶子节点,有两个,右侧节点从左侧分裂而来,因此持续一直“热”到写入结束。
把这个物理文件的变为逻辑的B+树结构,如下图所示。
索引页结构
索引页包含的信息如下:
- 主键、二级索引、行和列
- B+树的每个节点都是一个INDEX索引页,其结构都是相同的。
- 对于聚簇索引,非叶子节点包含主键和 child page number,叶子节点包含主键和具体的行;
- 对于非聚簇索引,也就是二级索引,非叶子节点包含二级索引和 child page number,叶子节点包含二级索引和主键值。
行是由列组成的,各种列类型(column types)经过 encoding 编码后才组成了一行。
- 高效检索的数据结构
B+树结构可以用于快速做 point-query 和 range-query,索引页中必定包含高效检索的数据结构,实际使用的就是 sorted array 和 singly-linked-list,页内支持二分查找。同一层的页之间是 double-linked-list 双向链接的。
- 支持OLTP数据库特性相关信息
InnoDB 在读写方面,支持事务、行锁、MVCC 非锁定一致性读,ACID 特性,crash recovery 特性等,在索引页里同样包含一些属性支持这些特性。
索引页物理结构如下图所示。
Index header包含了页的一些元数据。
- Num of directory slots:page directory slots 个数,用于二分查找检索初始化 sorted array size使用。
- Heap top position:页把插入的数据看做数组,用于记录已使用空间的末尾,从这个位置到 page directory都是 free space。
- Num of heap records & page format:低15位表示 Num of heap records,最高的一位表示类型,也就是 record format,包括 COMPACT、REDUNDANT 等,下文会提到。
- First garbage record offset、Garbage space:表示删除数据 singly-linked-list 的起始 record和空间占用。
- Last insertion position:最后插入数据的位置,用户快速顺序写入。
- Page direction:插入方向,插入的数据与 Last insertion position 比的相对方位,包括 LEFT、RIGHT、NO_DIRECTION 等。
- Num of inserts in page direction:同一方向连续插入的记录数。
- Num of records:未删除的记录数,剔除掉 infimum 和supremum 记录。
- Max trx. id:最大事务id,用于支持 MVCC。
- Page level:B+树层数,叶子节点为0,非叶子节点递增。
- Index id:索引id。
FSEG header 包含了指向叶子节点和非叶子节点的 Inode entry 的数据:Inode spaceid、Inode page no.、Inode offset。
infimum 和 supremum 是 system records,用于起始记录和结束记录,对用户不可见,把真正的 record 按照升序串起来成为单链表。这两个 record 和普通的 record 结构一样,都包含 record header 和 body,只不过它们的 body 分别是 “infimum\0” 和 “supremum” 字符串,不像真正的 record 由主键、所有列的值等组成。
例如图中的物理视图,表示按自增主键顺序插入的16条记录,它们的长度可能不一样,比如包含了 varchar 类型的列。把他们转化为逻辑视图,他们是一个有序单链表(sorted singly linked list),头尾就是 infimum 和 supremum 记录,串起来的指针在 record header 里面,record header 有2字节的 next record offset 指向下一条记录的相对物理偏移量。
通过这个有序单链表 InnoDB 就有能力在某个页中做检索查询,给定一个 key,从 infimum 顺序查找,直到到 supremum 结束,时间复杂度 O(N)。
那么有没有什么加速的办法呢?答案是利用 page directory。
page directory 从 Fil Trailer 开始从后往前写,里面包含槽位 slots,每个 slot 2个字节,存储了某些 record 在该页中的物理偏移量,例如图中最后面是 infimum record 的 offset,最前面是 supremum record 的 offset,中间从后往前是 r4,r8,r12 record 的 offset,一般总是每隔4-8个 record 添加一个 slot,这样 slots 就等同于一个稀疏索引(sparse index),加速页内查询的办法就是通过二分查找,查询 key 的时间复杂度可以降为 O(logN),由于页都在内存里面,所以查询性能可控,内存访问延迟100ns左右,如果在 CPU 缓存中则可能更快。
在 heap top position 和 page directory 中间的都是 free space,用于 record 和 slot 从两端填充进去,对于删除的记录只是标记删除,实际空间回收再利用会延后进行。
索引页案例
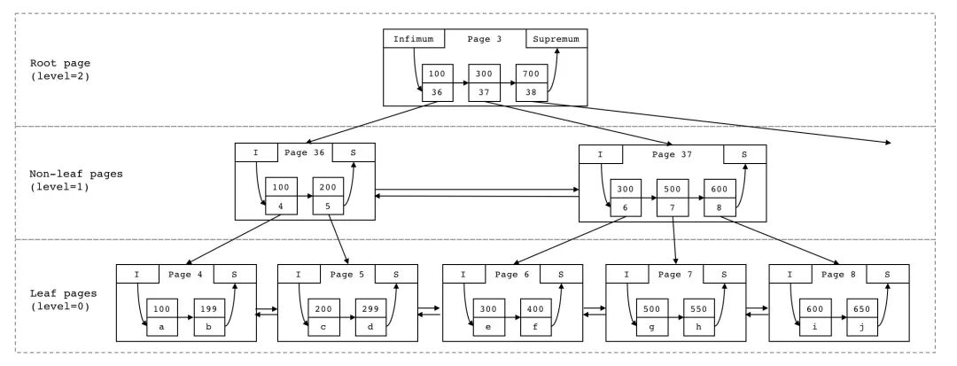
把宏观的B+树和微观的页结构以一个案例说明下。
假设有如下的几条数据,
id,VALUE 100,a 199,b 200,c 299,d 300,e 400,f 500,g 550,h 600,i 650,j ...
一颗 B+树 聚簇索引如下图所示,3层的 B+树,非叶子节点的 record 由主键和 child page number 组成,主键是 child page number 中最小的主键值;叶子节点的 record 由主键和行组成。
微观上把每个页节点内部展开成由 infimum 和 supermum 连接起来的有序单链表,结构如下。每层的页通过 Fil Header相互连接。
这个案例图实际上想呼应丁奇老师《MySQL实战45讲》里的第五讲索引里面的图。
这张图是一张局部图,非叶子节点每个记录后面的小窄条,都可以看做是 node pointer,指向 child page number。绝大部分资料实际都应该画了 B+树 上的一部分,图中 300 后面的指针实际是 300 这个记录的 node pointer,其叶子节点的元素都不小于 300 这个值。而前面实际还应该画出一个小于等于 100 的值,它的 node pointer 才指向 100 的那个叶子节点。
Row Format
下面介绍具体每一行的结构。
InnoDB有如下4种row format,下图来自MySQL官方文档。
row format 可通过 innodb_default_row_format 参数指定,也可以在建表的时候指定。
CREATE TABLE tab ( id INT, str VARCHAR(50) ) ENGINE=InnoDB ROW_FORMAT=DYNAMIC;
REDUNDANT 是比较老的格式,流行的版本中 5.6 默认是 COMPACT,COMPACT 比 REDUNDANT 要更节省空间,大概在 20% 左右。5.7 版本 DYNAMIC 是默认格式,DYNAMIC 在变长存储上做了更大的空间优化,对于 VARBINARY, VARCHAR, BLOB 和 TEXT 类型更友好,下面会更详细展开。COMPRESSED 是压缩页。
下面的介绍都是基于 COMPACT 及其之后格式的。
row 的格式在上面图中简单介绍过,由 可选的两个标识+record header+body 组成,具体如下。
- Nullable field bitmap:可选标识,表明哪些列是 NULL,如果没有 nullable 字段,就不存在。很多文章都没说清楚这部分,画个图就明白了,一个字节能表示8个nullable字段,超过8个字段就扩充到低字节。如下图所示,18个字段,9个可为空,如果其中某3个实际为空,则两个字节存储如图。

Variable field lengths:可选标识,变长字段长度,如果没有变长字段,就不存在。每个变长字段都用 1-2个字节表示长度,根据列定义顺序逆序存放,其算法很多书里都提过,但是都有些省略,具体解析过程可以参考 rem0rec.cc。如果小于等于127,则1个字节;大于127,低字节下一位的表示是否有 overflow pag e存储,剩余6位和高字节的8位,按照大尾端 encoding 组成变长长度。
record header:固定5个字节长度。
Info Flags:1个字节。低4位表示是否 min_rec 或者 deleted。高4位表示 num of records owned,与上面提到的 page directory 呼应,如果被 page directory slot 指向,则有值。
2个大尾端字节:低三位表示类型,包括
普通记录 REC_STATUS_ORDINARY=0
非叶子节点记录 REC_STATUS_NODE_PTR=1
起始虚拟记录 REC_STATUS_INFIMUM=2
终点虚拟记录 REC_STATUS_SUPREMUM=3
高5位表示heap no,即顺序位置。
2字节 next record offset:直接定位到下一个record的数据部分,也就是主键偏移量,而不是record header。
可以看出如果表结构没有变长字段,没有 nullable 字段,则不会存在冗余信息。5个字节长度的 record header 是必须有的,上面提到的 infimum 和 supremum 也是一种特殊的 row,只不多对用户不可见。
- 索引:序列化后存储于此,例如 int 类型索引主键就占用4个字节。
对于聚簇索引的叶子节点,存储行。
对于二级索引的叶子节点,存储行的主键值。
对于聚簇索引和二级索引的非叶子节点,存储 child page 最小的 key。
上面提到的 infimum 和 supremum 中就只存字符串在行数据里。
6字节事务ID 和 7字节回滚指针:
这两个值用来支持 MVCC 机制,事务ID是实现事务隔离级别的基础,而通过回滚指针指向 undo log,可实现非锁定一致性读。
非主键列的数据:
对于聚簇索引的叶子节点,是按照表结构定义排列的 columns,每种 column 类型都有自己的 encoding 方法。
对于二级索引的叶子节点,是行的主键值。
对于聚簇索引和二级索引的非叶子节点,是 child page number。
每一列的解析在 DataTypeHandler.cc 源码里可以找到,有 encoding 和 decoding 的方法。比如 int 比较简单4个字节,对于 varchar、text 需要按照列或者表的 charset encoding 出来,对于 varbinary、blob 就是裸的二进制数据,对于 datatime 等时间相关的有相应的机制去做序列化。
对于变长字段,MySQL 有一套规则可以存储在 overflow page 中,这个 page 是 BLOB 类型,也就是不在行所在的 page 中存储,这样可以优化空间,在索引页中存储最有价值的行信息,而不是在 B+ tree 中节点充斥着很大的列,进一步提高索引的存储效率;另外还支持了存储大于一页 16k 大小的数据。
一般情况下,对于变长字段,如果大于768字节,则启用 off-page 策略,索引页存储前768字节,然后外加20字节 pointer 信息包含 space id,overflow page number,offset 和存放在 overflow page 的字节数。对于 DYNAMIC 则做的更加极致,即可以做 fully off-page,只存20字节的 pointer 信息,也可以对于小数据 <=40 bytes 做 inline,不 off-page。overflow page 是一个单链表,每个 BLOB page 都存储了一部分数据。在 MySQL 8.0 之后对于这个结构又做了进一步优化,可以随机访问大列的一部分,为此引入了 LOB 类型,感兴趣可以参考链接。
总结
深入理解 MySQL InnoDB 表空间物理文件格式,对于更好的认识索引,有很大帮助。本文从独立表空间入手,展开介绍了 extent、segment、inode 等页管理和分配的概念,用实际的案例阐述了 InnoDB B+树中每个节点的索引页结构,如何做点查和范围查询,索引页的内部结构,以及每个行的组成,查阅了不少资料以及 MySQL 源代码,alibaba/innodb-java-reader 这个开源项目,可以帮助读者更好的理解。

关注公众号 获取更多精彩内容
