Naive RAG (朴素 RAG)

定义

核心思想

- 将文档分块、向量化并存入向量数据库
- 用户查询也向量化,并在数据库中检索最相似的文档块
- 最后,将查询和检索到的文档块一起输入 LLM 生成答案

优缺点分析

Advanced RAG (高级 RAG)
定义

核心思想

- 化索引(如滑动窗口、细粒度分割、元数据利用)
- 优化查询(如查询重写、扩展、转换)
- 优化检索结果(如重排序、过滤、压缩)

优缺点分析

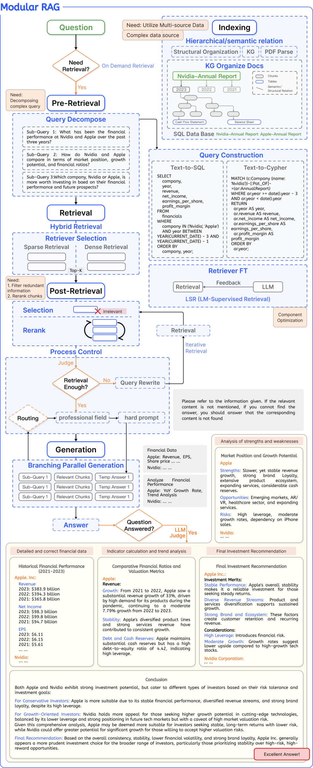
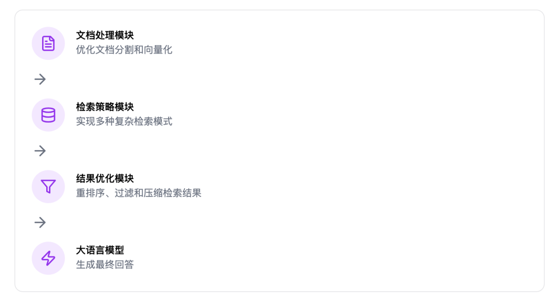
Modular RAG (模块化 RAG)

定义

核心思想

- 模块化设计,每个模块可独立实现和替换
- 支持迭代、自适应、递归等多种检索模式
- 通过组合不同模块来适应不同任务需求

优缺点分析

GraphRAG (图 RAG)
定义

核心思想

- 建基于图的文档索引
- 利用图数据库和查询语言进行检索
- 将检索到的图信息与文本信息结合,输入 LLM 生成答案

优缺点分析

Agentic RAG (智能体 RAG)
定义

核心思想

- 使用 AI 代理管理 RAG 流程
- 利用代理设计模式(反射、规划、工具使用、多代理协作)
- 代理可动态协调 RAG 组件,进行推理,并根据上下文采取行动

优缺点分析

总结

